The 10Base-T1S video streaming solution redefines the communication architecture of intelligent car lights.
Real-timeMillisecond-level response, dynamic projection without trailing shadows.
➜ SimplicitySwitch to localized storage to reduce costs and improve efficiency.
FlexibilityContent can be programmed in the cloud/host, with functionality iterations requiring zero hardware modifications.
RobustnessAutomotive-grade Ethernet ensures reliability in complex environments.
This technology will drive the evolution of car lights from 'lighting components' to 'smart interactive terminals'.
►场景应用图

►展示板照片

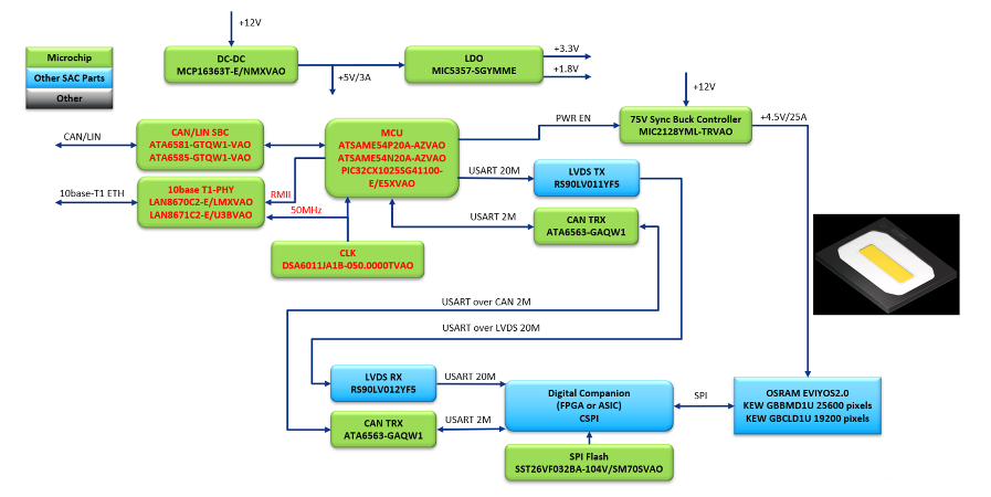
►方案方块图

►核心技术优势
The core advantages of implementing projection headlights using the 10Base-T1S video streaming method lie in its high real-time performance, low system complexity, strong scalability, and cost optimization: 💡 1. Real-time video streaming with excellent responsiveness • Millisecond-level low-latency communication: Video stream data is transmitted via the 10Base-T1S automotive Ethernet protocol (10 Mbps bandwidth) and combined with the RMII interface to achieve millisecond-level response, meeting the real-time requirements of dynamic lighting and interactive projection. • "Stream-and-display" mode: Treating the car headlight as a display screen with an Ethernet interface, the video stream sent by the host can be directly projected without preprocessing or local caching, significantly reducing action delay. 🔧 2. Simplified system architecture, reducing development costs • Elimination of local storage and OTA modules: There is no need to store image or video content on the headlight side, nor to design OTA upgrade functionality, reducing hardware costs (e.g., Flash memory) and software maintenance complexity. • Support for standardized protocols: Utilizing common network video streaming protocols (e.g., RTP/RTSP), it is compatible with mainstream automotive host systems, shortening the development cycle. 📊 3. High bandwidth and flexible scalability • Support for high-resolution content: The 10 Mbps automotive Ethernet bandwidth can carry real-time video streams for a 25,600-pixel matrix (320×80), meeting the needs of complex image projection (e.g., dynamic navigation carpets, warning signs). • Rapid multi-scenario switching: Content updates only require the host to switch video sources, without the need to reflash the headlight firmware, making it easy to adapt to new features (e.g., holiday effects, advertisement projection). 💰 4. Comprehensive cost advantages • Hardware cost optimization: Eliminating local storage and image processing chips reduces the overall BOM cost by approximately 15%-20%. • Low maintenance costs: Troubleshooting is concentrated on the host side, with the headlight side only needing to ensure stable communication links, significantly reducing repair complexity. ️ 5. Enhanced reliability and compatibility • Strong anti-interference capability: Designed specifically for automotive environments, 10Base-T1S supports long-distance cable transmission (≥25m) and EMC anti-interference features, ensuring stable video streaming in complex electromagnetic environments. • Multi-protocol collaboration: Compatible with CAN-FD/LIN communication, it can seamlessly integrate with vehicle sensors (cameras, radars) to enable adaptive lighting (e.g., automatically switching projection content based on road conditions).
►方案规格
Use 10BASE-T1S Ethernet to transmit video streams for real-time animation playback, supporting cameras, video files, and computer screens as video sources. Features: • ATSAME54 32-bit ARM Cortex-M4F high-performance MCU running FreeRTOS • LAN8670 10BASE-T1S PHY enables flexible animation display through real-time Ethernet video streaming • No need for local image and video storage, no OTA required • High-speed USART for configuring EVIYOS and video data communication • 320x80=25,600 pixels, 30Hz refresh rate • MIC2128/MIC2132 high-voltage, high-current synchronous buck converter • Real-time LED temperature monitoring and TTS voice broadcast for operational status. Target Applications: • Automotive projection headlights • ADB dynamic lighting • ADAS human-vehicle interaction • Car window projection • AR-HUD • Advertising lights • Outdoor advertising.