10Base-T1S 視訊串流方案重新定義了智慧車燈的通信架構:
即時性毫秒級響應,動態投影無拖影;
➜ 精簡性去本地化存儲,降低成本並提高效率。
➜ 靈活性內容可透過雲端或主機進行程式設計,功能迭代無需硬體改動。
➜ 魯棒性車載級乙太網保障複雜環境的可靠性。
該技術將推動車燈從「照明部件」向「智慧互動終端」演進。
►場景應用圖

►展示板照片

►方案方塊圖

►核心技術優勢
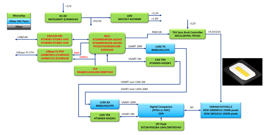
使用10Base-T1S影片串流方式實現投影車燈的核心優勢在於其高即時性、低系統複雜度、強擴展性及成本優化: 💡 1. 即時影片串流傳輸,反應速度優異 • 毫秒級低延遲通信:透過10Base-T1S車載乙太網協議(10M頻寬)傳輸影片串流數據,結合RMII介面實現毫秒級反應,滿足動態照明和互動投影的即時性需求。 • "即播即顯"模式:將車燈視為乙太網介面的顯示器,主機發送的影片串流可直接投射,無需預處理或本地快取,大幅降低動作延遲。 🔧 2. 系統架構簡化,降低開發成本 • 省略本地存儲與OTA模組:無需在車燈端存儲影像或影片內容,也無需設計OTA升級功能,減少硬體成本(如Flash存儲器)和軟體維護複雜度。 • 標準化協議支援:採用通用網路影片串流傳輸協議(如RTP/RTSP),相容主流車載主機系統,縮短開發週期。 📊 3. 高頻寬與靈活擴展能力 • 支援高解析度內容:10M車載乙太網頻寬可承載25,600像素點陣(320×80)的即時影片串流,滿足複雜影像投影需求(如動態導航光毯、警示標誌)。 • 多場景快速切換:內容更新僅需主機切換影片來源,無需重新燒錄車燈韌體,便於適配新功能(如節日特效、廣告投影)。 💰 4. 綜合成本優勢 • 硬體成本優化:省去本地存儲、影像處理晶片,方案整體BOM成本降低約15%-20%。 • 維護成本低:故障排查集中於主機端,車燈端僅需保障通信鏈路穩定,維修複雜度顯著下降。 ️ 5. 可靠性與相容性增強 • 抗干擾能力強:10Base-T1S專為車載環境設計,支援長距離線纜傳輸(≥25m)和EMC抗干擾特性,確保複雜電磁環境下影片串流穩定。 • 多協議協同:相容CAN-FD/LIN通信,可與車身感測器(攝影機、雷達)無縫聯動,實現自適應照明(如依據路況自動切換投影內容)。
►方案規格
使用10BASE-T1S乙太網傳輸影片串流播放即時動畫,支援攝影機、影片檔案、電腦螢幕作為影片來源。 特性: • ATSAME54 32位元ARM Cortex-M4F高效能MCU運行FreeRTOS系統 • LAN8670 10BASE-T1S PHY乙太網即時影片串流傳輸實現靈活的動畫顯示 • 無需本地存儲影像和影片,無需OTA • 高速USART對EVIYOS進行配置和影片數據通訊 • 320x80=25600像素,30Hz刷新率 • MIC2128/MIC2132高壓大電流同步降壓電源 • LED溫度即時監測,TTS語音播報工作狀態。 目標應用: • 汽車投影頭燈 • ADB動態照明 • ADAS人車互動 • 車窗投影 • AR-HUD • 廣告燈 • 戶外廣告。