前言
對於AT32 MCU,除了出廠固化的bootloader,用戶也可以在應用程序中編寫自己的bootloader程序,用於最終產品的固件更新。此功能稱為應用程序內編程(IAP)。本應用筆記的目的是提供在AT32微控制器上創建IAP應用程序的一般準則。AT32微控制器可以
運行用戶特定的固件來對微控制器中嵌入的閃存執行IAP。此功能可以使用產品可用和支持的任何通信接口。使用自定義協議協議的USART是本應用筆記中的示例。IAP_Programmer.exe上位機軟體和嵌入式IAP USART示例的源代碼位於BSP固件庫的utilities文件
夾內。
1 概述
IAP(In Application Programming)即在應用編程,IAP 是用戶自己的程序在運行過程中對 UserFlash 的部分區域進行燒寫,目的是為了在產品發布後可以方便地通過預留的通信口對產品中的固件程序進行更新升級。通常實現 IAP 功能時,即用戶程序運行中作
自身的更新操作,需要在設計固件程序時編寫兩個項目代碼,第一個項目程序不執行正常的功能操作,而只是通過某種通信方式(如USB、USART)接收程序或數據,執行對第二部分代碼的更新;第二個項目代碼才是真正的功能代碼。這兩部分項目代碼都同時燒錄
在 User Flash 中,當晶片上電後,首先是第一個項目代碼開始運行,它作如下操作:
1) 檢查是否需要對第二部分代碼進行更新
2) 如果不需要更新則轉到4)
3) 執行更新操作
4) 跳轉到第二部分代碼執行
圖 1. IAP 代碼執行流程
在上圖所示流程中,MCU 復位後,還是從 0x08000004 地址取出復位中斷向量的地址,並跳轉到復位中斷服務程序,在運行完復位中斷服務程序之後跳轉到 IAP 的 main 函數,如圖標號①所示;在執行完 IAP 以後(即將新的 APP 代碼寫入 AT32 的 FLASH,灰底
部分。新程序的復位中斷向量起始地址為 0x08000004+N+M),跳轉至新寫入程序的復位向量表,取出新程序的復位中斷向量的地址,並跳轉執行新程序的復位中斷服務程序,隨後跳轉至新程序的 main 函數,如圖標號②和③所示,同樣main 函數為一個死循
環,並且注意到此時 AT32 的 FLASH,在不同位置上,共有兩個中斷向量表。
在 main 函數執行過程中,如果 CPU 得到一個中斷請求,PC 指針仍強制跳轉到地址 0x08000004 中斷向量表處,而不是新程序的中斷向量表,如圖標號④所示;程序再根據我們設置的中斷向量表偏移量,跳轉到對應中斷源新的中斷服務程序中,如圖標號⑤所
示;在執行完中斷服務程序後,程序返回main 函數繼續運行,如圖標號⑥所示。
通過以上兩個過程的分析,我們知道 IAP 程序必須滿足兩個要求:
1) 新程序必須在IAP程序之後的某個偏移量為x的地址開始
2) 必須將新程序的中斷向量表相應的移動,移動的偏移量為x
1.1 AT32 USART IAP 快速使用方法
1.1.1 硬體資源
文檔中是用 AT-START-AT32F403A 實驗板的硬體條件為例,IAP demo 源代碼還包括 AT32 其他型號,用戶只需編譯對應型號工程燒錄於 AT-START 實驗板運行即可。
1) 指示燈LED2/LED3/LED4
2) USART1(PA9/PA10)
3) AT-START實驗板
1.1.2 軟體資源
1) tool_release
▇ IAP_Programmer.exe,PC機tool,用於演示IAP升級流程
2) source_code
▇ bootloader,bootloader源程序,運行LED2閃爍
▇ app_led3_toggle,app1源程序,運行LED3閃爍
▇ app_led4_toggle,app2源程序,運行LED4閃爍
註:源碼位於AT32F403A_407_Firmware_Library_V2.x.x\utilities\at32f403a_407_usart_iap_demo\source_code,示例工程基於keil v5和IAR8.2建立,若用戶需要在其他編譯環境上使用,請參考AT32F403A_407_Firmware_Library_V
2.x.x\project\at_start_f403a\templates中各種編譯環境(例如IAR6/7/8,keil 4/5, eclipse_gcc)進行對應修改即可。
1.2 IAP demo 使用
1) 打開bootloader工程源程序,選擇對應MCU型號的target編譯後下載到實驗板
2) 打開IAP_Programmer.exe
3) 選擇正確的串口、APP下載地址和bin文檔,點擊Download下載,如下圖
4) 觀察LED2/3/4閃爍,LED2閃爍-bootloader工作,LED3閃爍-app1工作,LED4閃爍-app2工作

2 AT32 USART IAP 程序設置
2.1 地址分布
表 1. 地址分布

註:bootloader區域最後一個扇區,用於存放防止升級過程掉電的flag,用戶編譯修改bootloader時,要保證不覆蓋flag的地址。
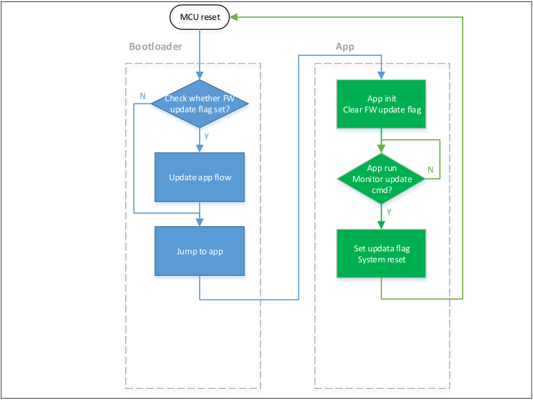
2.2 執行流程
IAP 分為 Bootloader 和 App 兩部分,應用在 App 中執行,升級過程在 bootloader 中執行。程序執行整體流程框圖如下:
圖 3. 程序執行流程

2.3 bootloader project 設置
1) Keil設置
圖 4. bootloader project 中 address 1 在 Keil 設置

2) bootloader源程序修改Iap.h文件中
圖 5. bootloader project 中 address 2 在程序中設置

2.4 app project 設置
IAP demo 提供了 2 個 app 程序供測試用,皆以 address 2(0x800 4000)為起始地址。app1 LED3閃爍,app2 LED4 閃爍。以 app1 為例,設計步驟如下:
1) Keil工程設置
圖 6. app project 中 address 2 在 Keil 設置

2) app1 源程序設置
圖 7. app project 向量表偏移在程序中設置

3) 編譯生成bin文件
通過 User 選項卡,設置編譯後調用 fromelf.exe,根據.axf 文件生成.bin 文件,用於 IAP 更新。通過以上 3 個步驟,我們就可以得到一個.bin 的 APP 程序,通過 bootloader 程序即可實現更新。
4) 開啟debug app code功能
如果在設計 app code 過程中需要對 app project 進行單獨調試,請按照以下操作。
- a) 先下載bootloader工程
- b) 再調試app工程
3 bootloader/app 與上位機串口通信協議
1) 上位機通信協議
圖 8. 上位機通信協議

2) IAP 端下位機通信協議
圖 9. IAP 端下位機通信協議

注: ACK: 0xCCDD
NACK: 0xEEFF
Data: 0x31+ Addr + 數據 + chenksum(1byte)
Addr:4bytes,高位在前Kbytes,下載數據,不足2K內容填充0xFF
Checksum:1byte,4bytes的Addr + 2KBytes數據的校驗和的低八位
數據源: https://www.arterytek.com/download/APNOTE/AN0001_AT32_IAP_using_the_USART_ZH_V2.0.2.pdf
評論