Data Role Swap
在兩個裝置對接時,Provider會在資料的傳輸角色上被先預設為Host(DFP),Consumer則為Device(UFP)。在TYPE-C中允許Power/Data傳輸方向獨立,所以就會有Data Role Swap的指令產生。舉例,當筆記型電腦接入一個帶電源的docking,則docking會對筆記型電腦充電,docking在data傳輸上預設為Host(DFP),可是筆記型電腦希望在data傳輸上作為host,則此時筆記型電腦會發出data role swap的需求,經雙方溝通同意後,改由筆記型電腦當Host(DFP),docking當device(UFP)。
Data Role Swap, Initiated by UFP Operating as Sink握手流程如下
下列為實際握手情況
Step 1. Docking對筆記本充電

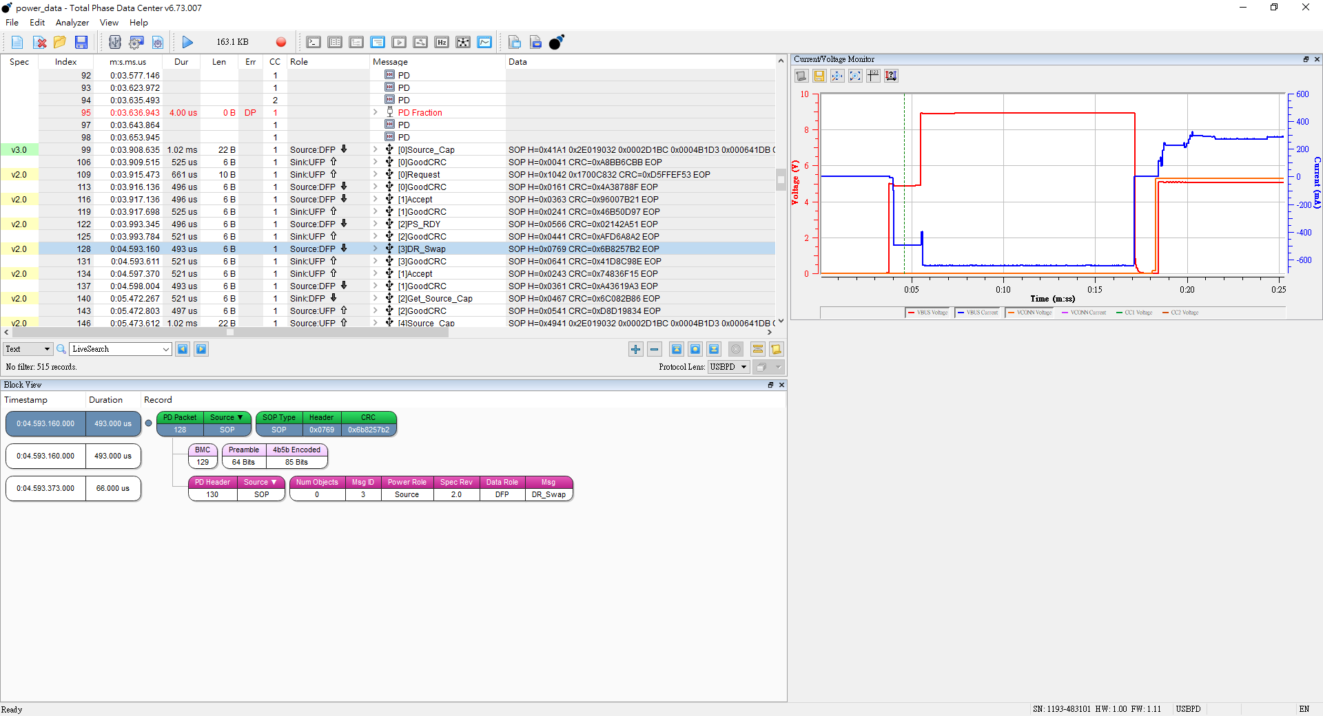
Step 2. 筆記型電腦對docking發起data role swap 請求
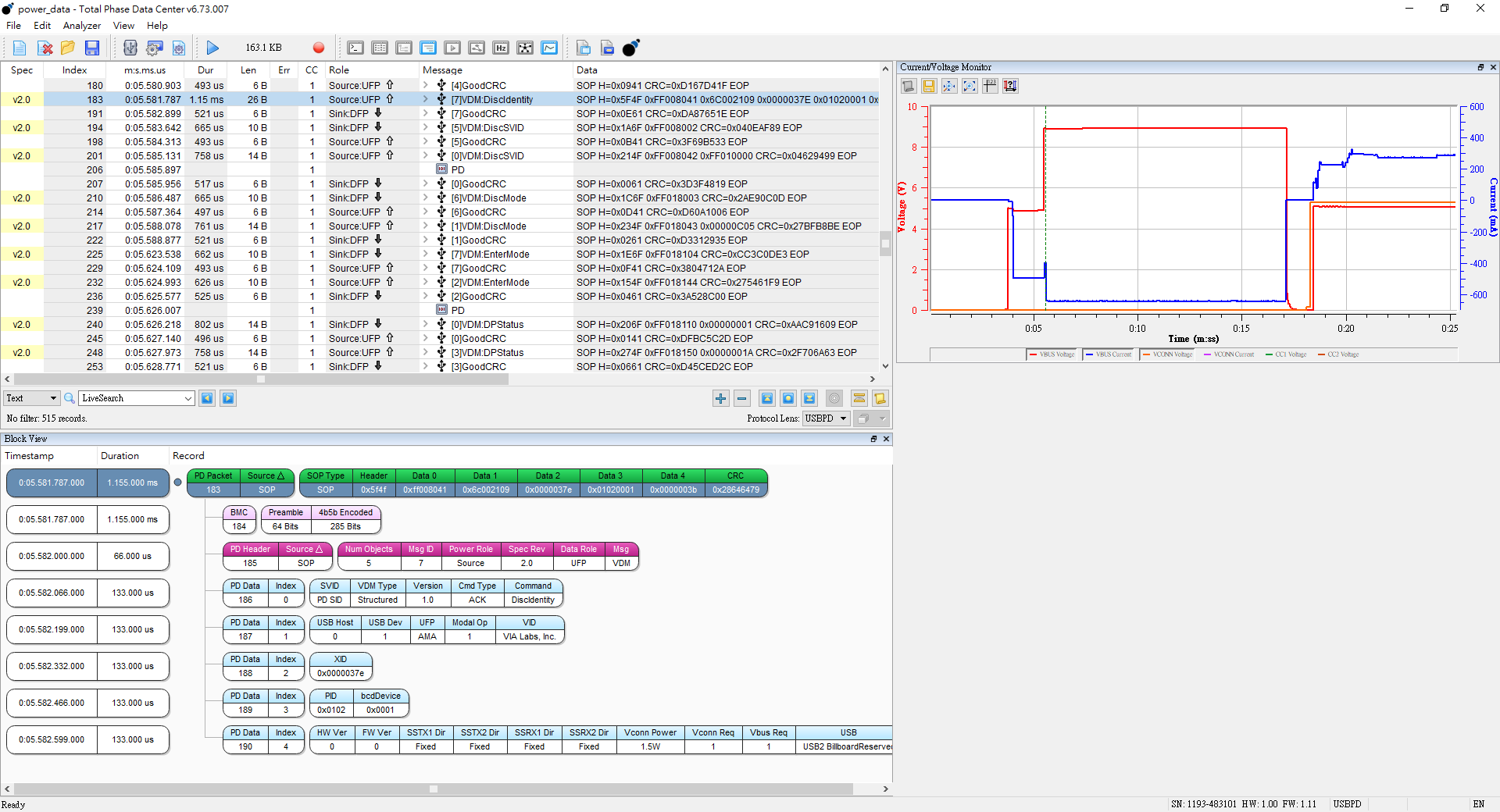
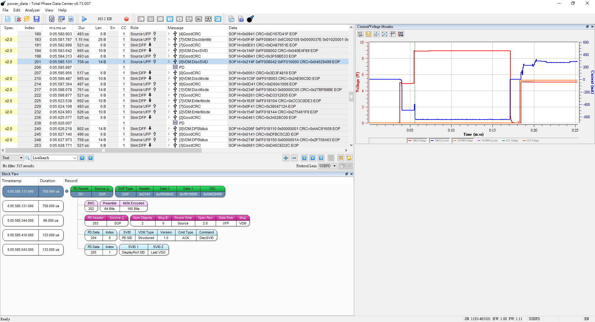
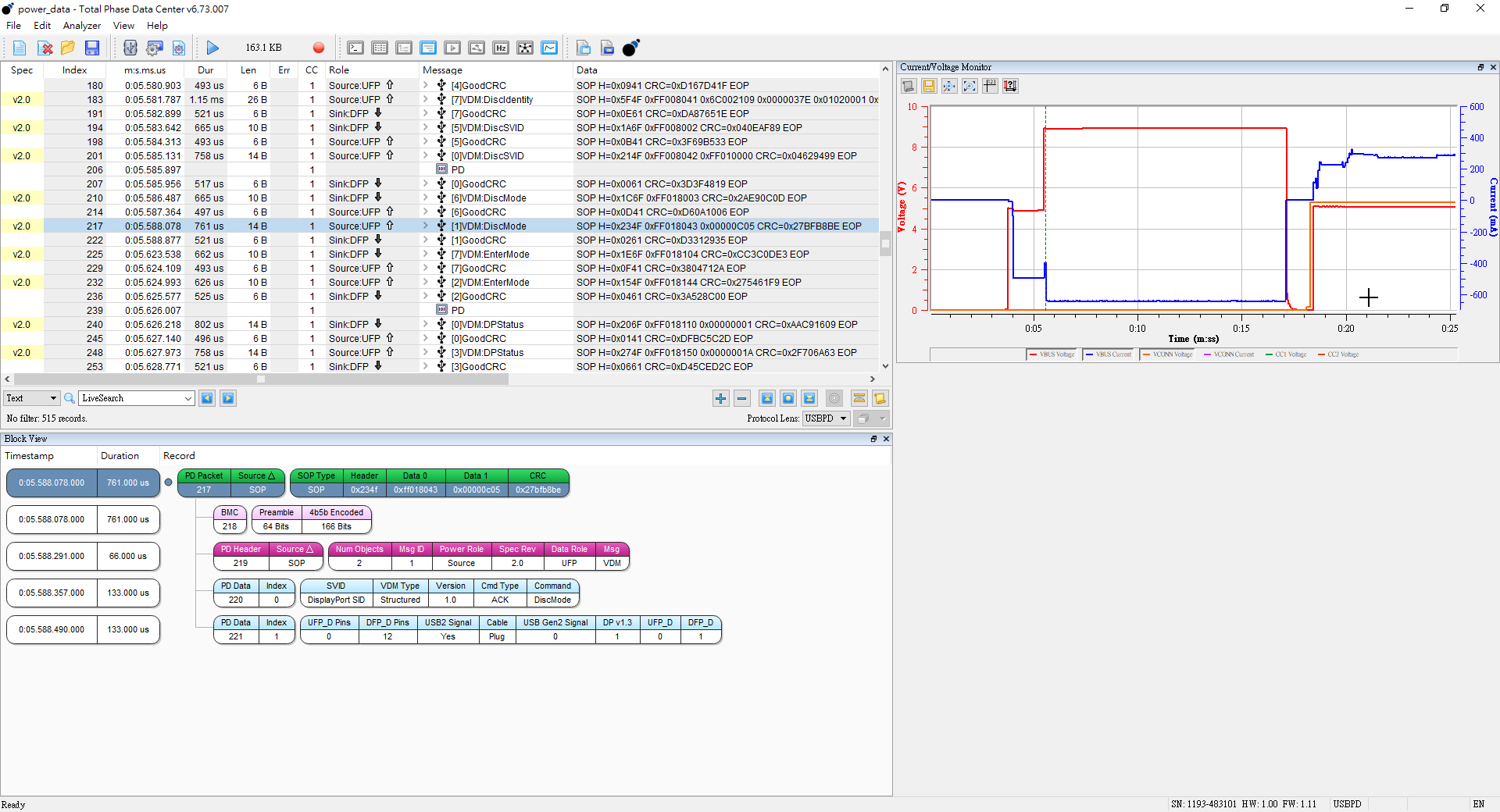
Step 3. 筆記本取得Host(DFP)後,開始對device進行一連串data傳輸格式的握手



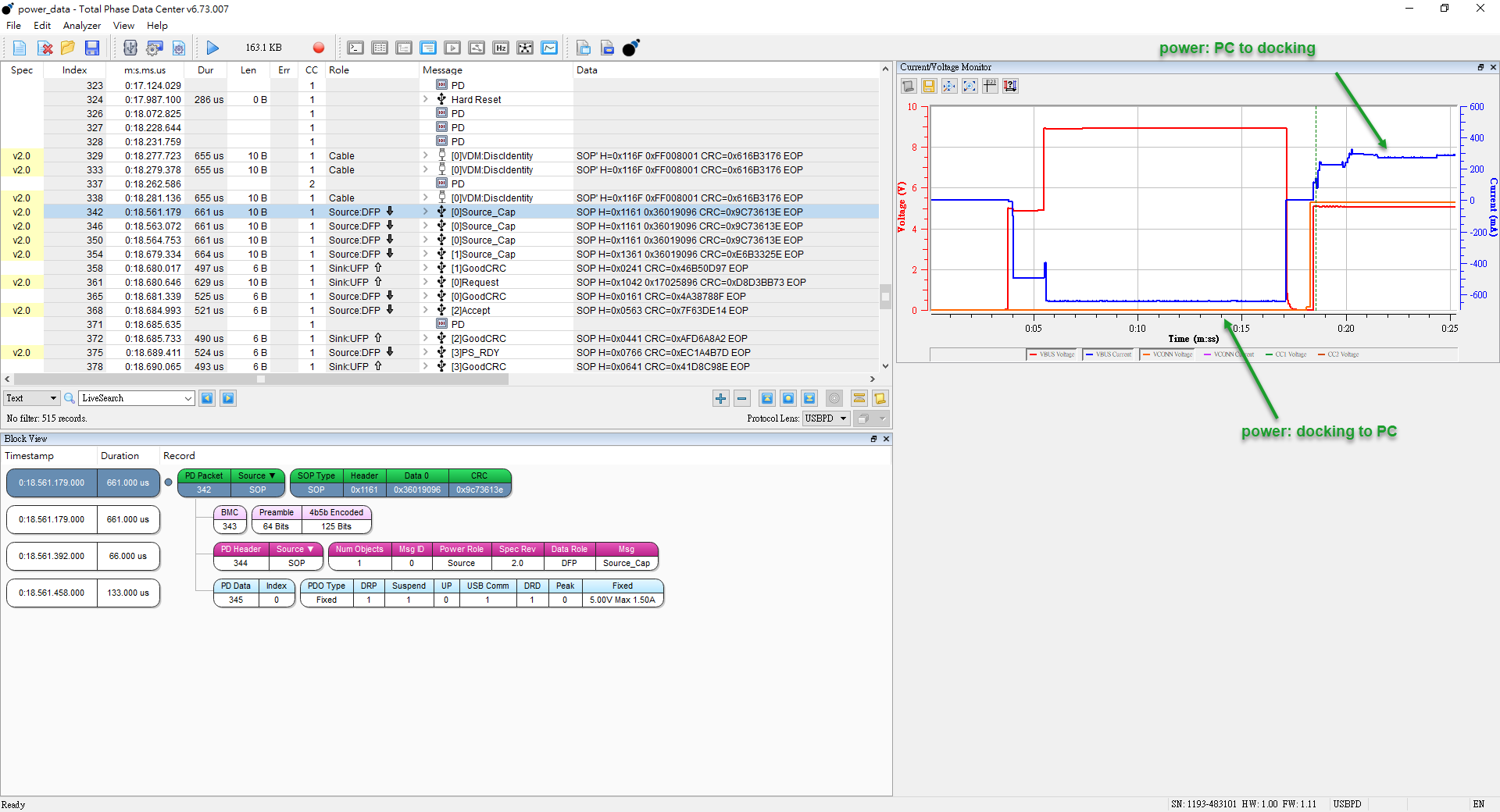
如果此時docking外部電源中斷,則由docking發出power role swap,不過由於供電不及,產生了Hrad Reset ,斷線後改由筆記型電腦對docking供電
此時我們可以經由分析儀發現電流方向變了,並且開始VCONN供電

針對電源轉向導致斷線並重新握手的情況,USB協會在PD3.0定義了一個新的指令Fast role swap。透過這個指令,Source/Sink可以再同一時間切換Rp/Rd電阻,達成電源腳色的互換。不過這個指令只限定由原本作為Sink的角色來發起。
握手流程如下

評論
hook
2022年1月1日