人們的身上總是不乏穿著配件,從帽子、眼鏡、耳環、項鍊、外衣、腰帶、配飾...etc。而當電子設備開始普及度的提升,將電子設備整合到人身上的各種配件,進而達到hand-free的需求,兼顧時尚與科技的時代已經越來越顯著。
在近幾年的市場上,成長最快的配件產品當屬Bluetooth headset與Smart Watch.
而智慧型手錶除了運動統計、睡眠品質偵測、心跳偵測...etc之外,支付的應用不僅頻繁而且普遍被接受使用。
透過支援支付功能的智慧型手錶,能夠綁定銀行信用卡、悠遊卡、一卡通,只要簡單靠近讀卡機,就可以透過apple pay、google pay...etc支付消費或運輸系統的費用。
以大聯大品佳集團所代理的NXP提供的NFC系列IC,設計在穿戴式裝置,通過EMVCo的認證之後,就可以在市場上與合格的讀卡機做支付的交易動作。
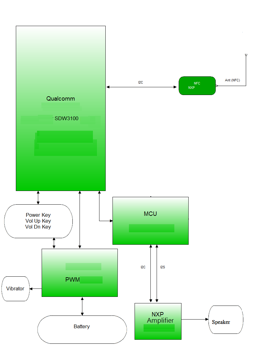
目前在市面上已經有大量的支援支付功能的智慧型手錶使用Qualcomm SDW3100 platform搭配NXP NFC PN548/PN553 IC 達成支付功能。

(圖片轉載至NXP COMMUNITY – NFC for Smart Wearable Devices,侵刪)

技術文件下載連結 :
NXP NFC : https://www.nxp.com/products/identification-security/rfid/nfc-hf:MC_71110#solutions
NXP Amplifier : https://www.nxp.com/docs/en/data-sheet/TFA9897_SDS.pdf